
Multitask Computer Vision Microservice for Cultural Heritage Recognition & Smart Tourism — A production-ready computer vision system combining fine-grained instance classification MobileNetV2 — [Sandler et al., 2018] achieving 94.7% accuracy on patrimonial heritage elements, real-time multi-object detection (YOLOv8s, mAP@50 = 0.820) on craft and gastronomy categories, and zero-shot visual captioning BLIP — [Li et al., 2022] for contextual cultural description generation.

A complete Lambda Architecture implementing a Speed Layer (Spark Streaming + Kafka) and a Batch Layer (HDFS + Spark ML). The system ingests IoT data, stores it in Cassandra (Hot) and HDFS (Cold), and provides real-time analytics and alerts through Grafana. The project at and runs Linear Regression models to predict PM2.5 pollution levels based on traffic density.



Hybrid AI architecture using Spacy for transactional intents and vector search (pgvector) for knowledge retrieval. Includes sentiment analysis and full Docker containerization.



In the era of data-driven decision making, standard ERPs often remain simple 'Systems of Record'. This project bridges the gap to 'Systems of Intelligence'. SmartRecommender AI is a custom Odoo 17 addon designed to automate cross-selling and up-selling strategies. By mining historical sales data using the Apriori algorithm (Association Rules Learning), the system identifies purchasing patterns (e.g., 'If Desk, then Chair'). These insights are delivered in real-time to sales representatives via a seamless UI integration in the Quotation form, displaying confidence scores and lift metrics to maximize the average cart value without manual effort.



Designed and implemented a complete BI architecture for 'Global Superstore' to solve a critical business issue: stagnating profit margins despite revenue growth. The project involved integrating heterogeneous data sources—transactional sales (CSV), HR targets (Excel), and semi-structured logistics return logs (XML). I engineered a complex ETL pipeline using Talend Open Studio to parse and merge these datasets into a PostgreSQL Data Warehouse modeled with a Kimball Star Schema. The final output is a suite of interactive Power BI dashboards using advanced DAX calculations to reveal correlations between shipping delays and product return rates, enabling data-driven strategic decisions.

.png)

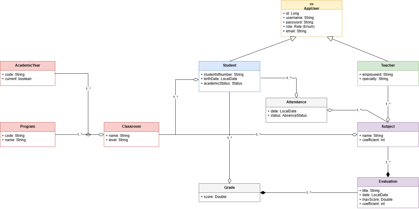
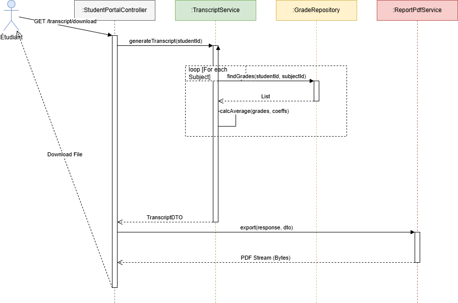
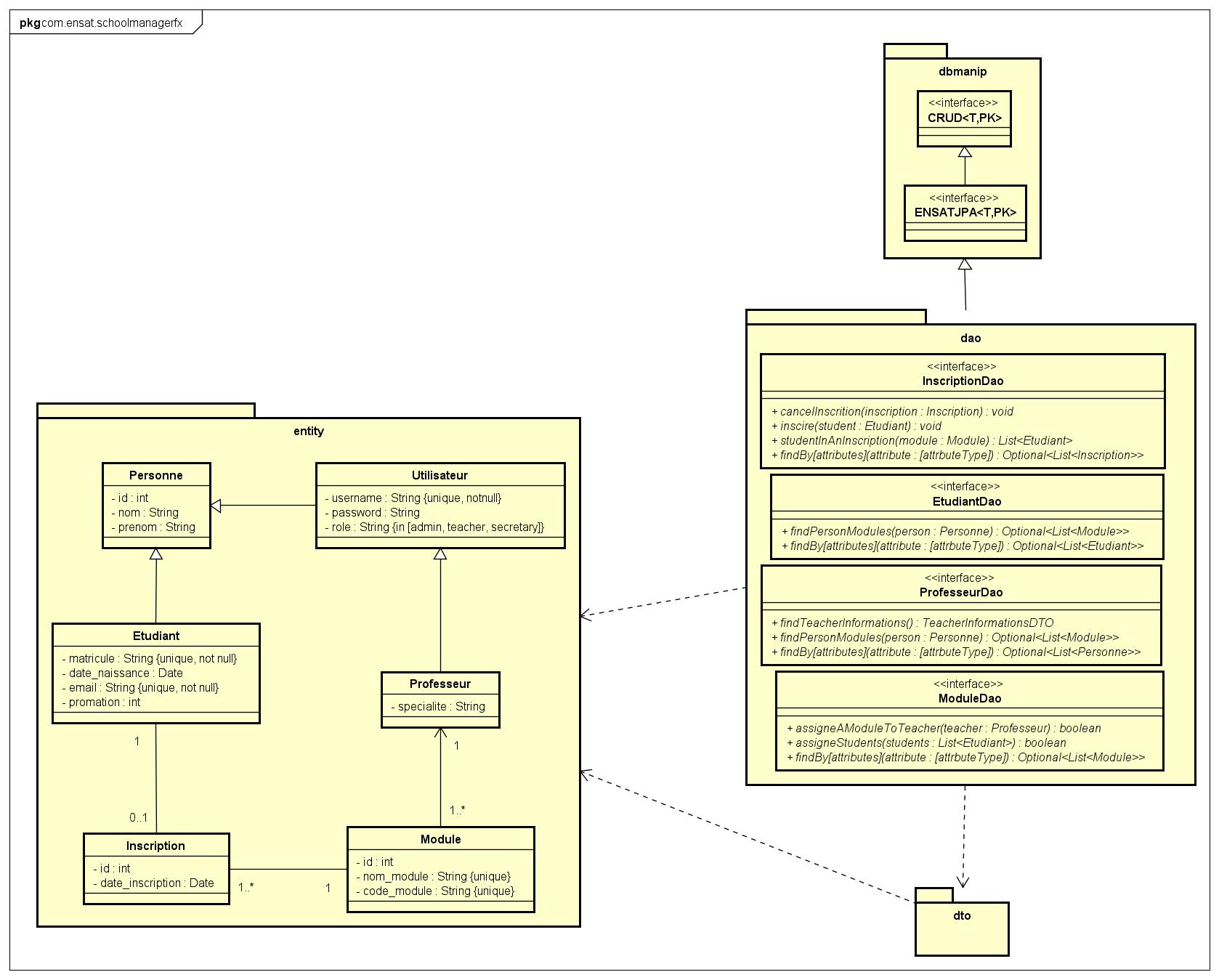
SGAI is a comprehensive Enterprise Resource Planning (ERP) system designed for Engineering Schools (ENSAT model). It digitizes administrative, pedagogical, and student life processes within a secure, N-Tier architecture. The system manages complex academic structures, including Preparatory Cycles (AP) and Engineering Cycles (GINF, GSR, etc.), enforcing strict data integrity rules. It features a sophisticated grading engine capable of calculating weighted averages (Coefficients per Subject and Module) and generating official PDF transcripts dynamically. Beyond simple CRUD operations, SGAI includes advanced modules for attendance tracking, conflict-free scheduling, and a mass-import hub for administrative efficiency. Security is handled via Spring Security 6 with granular Role-Based Access Control (RBAC) for Administrators, Professors, and Students.


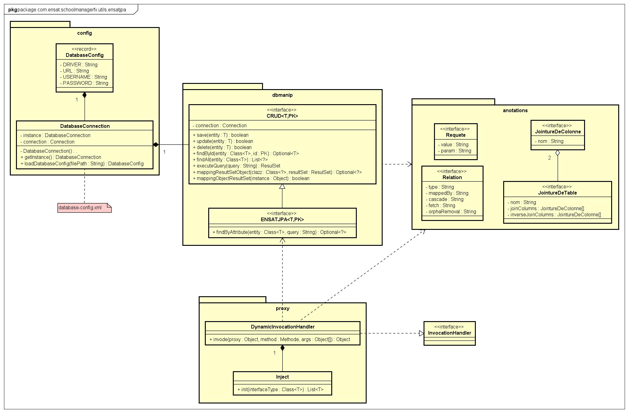
Development of ENSATJPA, a custom ORM inspired by Hibernate, abstracting SQL complexity via annotations and reflection.


Laravel-based educational platform featuring CI/CD pipelines with automated unit, E2E, performance, and security testing.